Implementasjonsmodell - Aktivitetsliste

Header Image
Project:
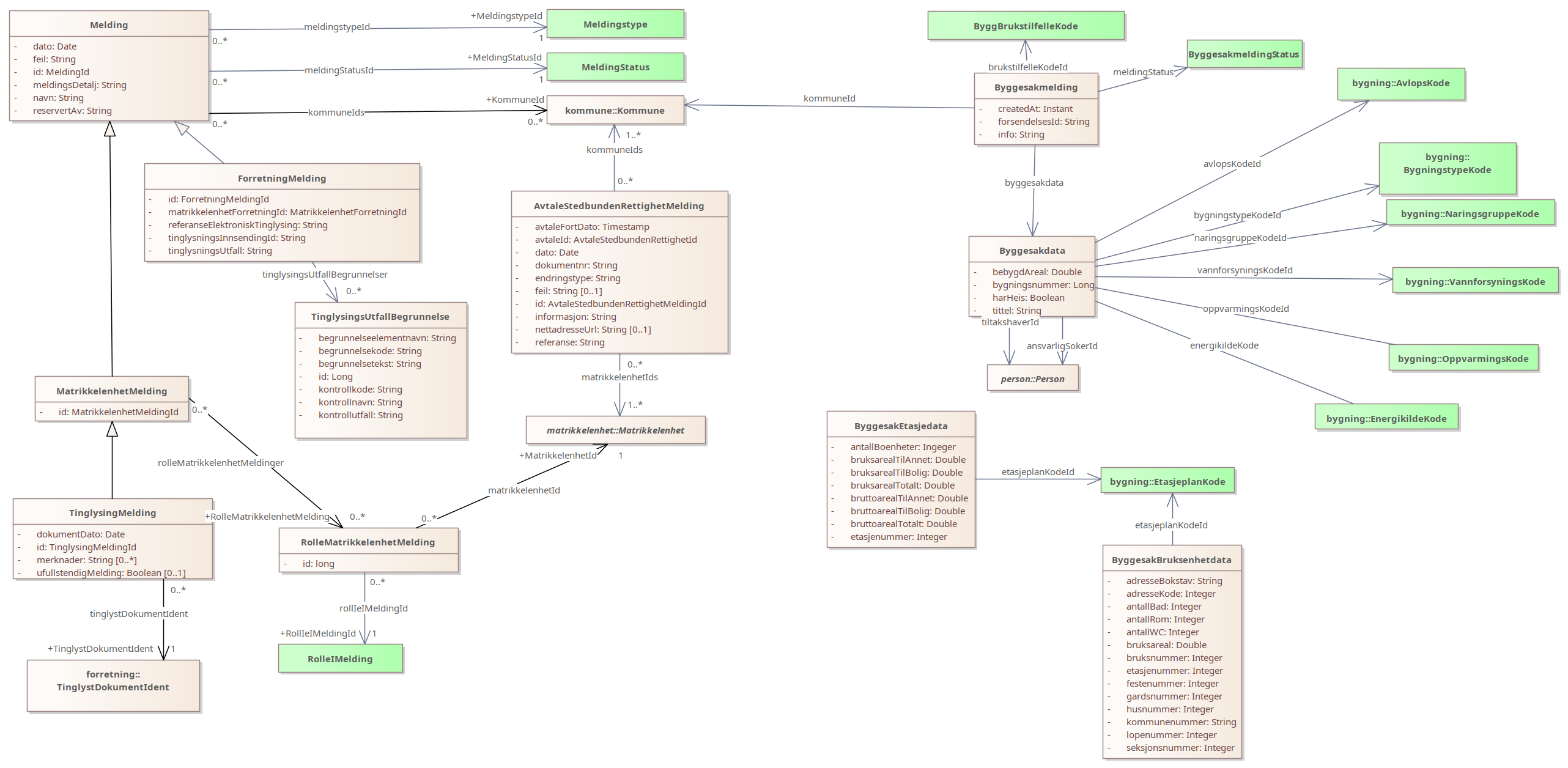
Implementasjonsmodell - Aktivitetsliste : Class diagram
Created: 18.6.2013 10:17:13
Modified: 18.3.2021 11:48:26
Project:
Advanced: